Sau khi đơn vị cấp dưới nộp dự toán cho đơn vị cấp trên chương trình sẽ tự động tổng hợp dự toán toàn ngành, toàn địa bàn.
Xem video hướng dẫn tại đây:
I. Tổng hợp dự toán toàn ngành, toàn địa bàn
Sau khi đơn vị cấp dưới nộp dự toán cho đơn vị cấp trên, cấp trên tiến hành tổng hợp dự toán.
Lưu ý: Tab Tổng hợp sẽ lấy lên số liệu Dự toán Thu/Chi của các đơn vị chưa được cấp trên kiểm tra dự toán và các đơn vị đã được cấp trên đã duyệt dự toán.
1. Vào menu Tổng hợp, chọn tab Tổng hợp.

2. Phần mềm đã tự động tổng hợp dự toán toàn ngành, toàn địa bàn.

3. Phần mềm mặc định chế độ xem là Tổng hợp, để xem theo Chi tiết chi CTMT, anh/chị chọn xem theo Chi tiết chi CTMT.

4. Chọn vào nội dung (màu xanh) để xem chi tiết số liệu.

5. Nếu anh/chị có nhu cầu tổng hợp dự toán Tiết kiệm 10% của các đơn vị cấp dưới thì làm như sau:
- Thiết lập thông tin đơn vị:
-
- Vào Thiết lập\Thông tin đơn vị, tích chọn Lập, kiểm tra & tổng hợp dự toán tiết kiệm 10%.
- Nhấn Lưu.

- Tại màn hình Xem theo: Chi tiết chi CTMT tại năm dự toán sẽ hiển thị 3 cột số liệu dự toán của đơn vị cấp dưới bao gồm cột Tổng dự toán, cột Tiết kiệm CCTL và cột Đơn vị được sử dụng.

- Nhấn vào nội dung màu xanh để xem dự toán chi tiết của đơn vị cấp dưới.
-
- Chọn tab Tổng dự toán để xem tổng dự toán.
- Chọn tab Tiết kiệm CCTL để xem số dự toán tiết kiệm CCTL.

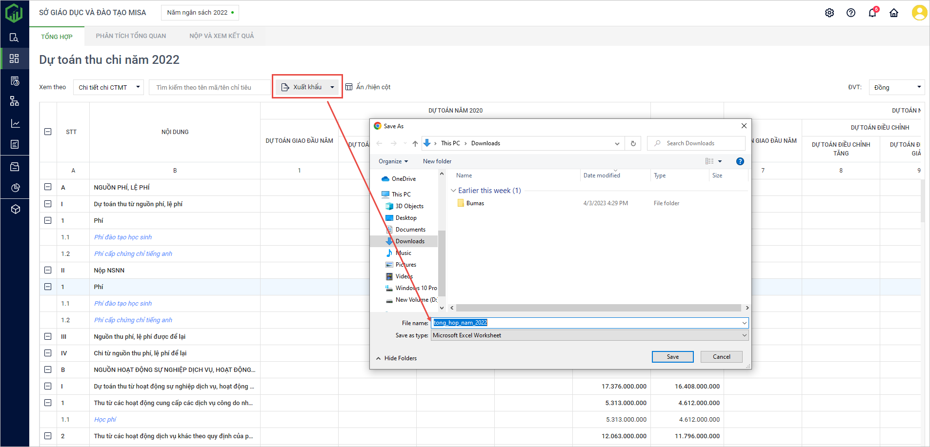
6. Một số chức năng trên màn hình dự toán:
- Tìm kiếm nhanh nhiệm vụ Thu/chi đơn vị nhập Mã hoặc tên chỉ tiêu vào ô Tìm kiếm.
- Chọn Xuất khẩu để tải Dự toán thu/chi.
- Chọn lại Đơn vị tính.
- Ẩn/hiện cột thông tin, tích chọn để hiện hoặc bỏ tích để ẩn cột.

II. Phân tích tổng quan dự toán toàn ngành toàn đơn vị
Tại tab Phân tích tổng quan anh/chị có thể xem được số liệu thu chi tổng quan của toàn đơn vị.
*Lưu ý: Tab Phân tích tổng quan sẽ lấy lên số liệu Dự toán Thu/Chi của các đơn vị chưa được cấp trên kiểm tra dự toán và các đơn vị đã được cấp trên đã duyệt dự toán.

- Để tải dự toán về máy, nhấn Xuất khẩu. Nhấn Save để lưu.

- Có thể điều chỉnh cấu trúc bảng Dự toán thu chi bằng cách chọn Ẩn hiện cột, tích chọn để hiện cột và bỏ tích để ẩn cột thông tin trên bảng Dự toán thu chi.

III. Nộp và xem kết quả
1. Nộp dự toán lên cấp trên
- Tại tab Nộp và xem kết quả, nhấn Tạo lần nộp.
*Lưu ý: Nếu tạo lần nộp mới đơn vị phải tiến hành kiểm tra hết các đơn vị cấp dưới mà đơn vị quản lý, mới tiến hành tạo lần nộp được. Phần mềm sẽ lấy lên số liệu của dự toán đơn vị cấp dưới đã được duyệt dự toán và dự toán đang được thảo luận.

- Nếu đã tạo lần nộp trước đó nhưng chưa nộp:
-
- Chọn Xóa để xóa dự toán đi.
- Chọn Xem dự toán để xem chi tiết.

- Chọn xem tổng hợp dự toán ở tab Tổng hợp để xem được số liệu chi tiết nhất.

- Chọn xem số liệu thu chi tổng quan của toàn đơn vị ở tab Phân tích tổng quan để xem số liệu tổng quát cho các nhiệm vụ.

-
Nhấn Nộp cấp trên để nộp dự toán đã kiểm tra cho Sở tài chính.
2. Xem kết quả kiểm tra
– Sau khi nộp dự toán, cấp trên sẽ xem xét duyệt và gửi kết quả về đơn vị.
- Với các dự toán có trạng thái Đã duyệt: Cấp trên đã phê duyệt dự toán của đơn vị, anh/chị có thể chọn:
-
- Xem biên bản: Xem kết quả dự toán được cấp trên phê duyệt sau kiểm tra.
- Xem dự toán: Xem dự toán mà đơn vị nộp lên cấp trên.

- Với các dự toán có trạng thái Cần sửa: Cấp trên yêu cầu sửa lại dự toán, anh/chị có thể chọn:
-
- Xem góp ý: Đọc góp ý từ cấp trên (nếu có).
- Xem biên bản: Xem dự toán cấp trên gửi phản hồi.
- Xem dự toán: Xem dự toán mà đơn vị nộp lên cấp trên.

- Với các dự toán có trạng thái Chờ duyệt: Đã nộp và đang chờ duyệt.

– Để xem biên bản kiểm tra cấp trên phản hồi, anh/chị chọn Xem biên bản.

- Để xem kết quả phê duyệt nội dung mà đơn vị đề xuất lên cấp trên, chọn Kết quả phê duyệt nội dung.

- Chọn từng tab Chi thường xuyên; Chi đầu tư phát triển; Chi CTMT, mục tiêu khác;… để xem kết quả phê duyệt các nội dung đề xuất.

- Xem kết quả phê duyệt cụ thể bằng cách chọn vào nội dung chi tiết (màu xanh).

a. Xem kết quả kiểm tra dự toán thu:
- Tích chọn vào nội dung thu cần kiểm tra.
- Anh/chị xem được: Số nhu cầu, Số kiểm tra, Chênh lệch tại tab Số liệu dự toán.

b. Xem kết quả kiểm tra dự toán chi
Đơn vị xem được kết quả kiểm tra của cấp trên tại phần Dự toán kiểm tra.
- Tích chọn nội dung chi cần xem.
- Trường hợp PTC/STC kiểm tra đến đơn vị con chi tiết trực thuộc:
-
- Tại tab Đơn vị thực hiện, chọn vào từng đơn vị con để xem chi tiết các nội dung cấp trên đã kiểm tra và chỉnh sửa.
- Tham khảo số liệu năm trước tại tab Số liệu năm trước.
